728x90
소스트리에 깃허브를 연결하는 방법에 대해서 알아보겠습니다.
깃허브를 연결하려면 소스트리와 깃허브 저장소(Repository)가 필요합니다.
Sourcetree에 GitHub 연결하기 (Clone)
1. GitHub에서 저장소를 새로 만들거나 기존 저장소의 url을 찾아서 복사합니다. 저는 기존에 만들어놓은 테스트용 저장소의 url을 복사했습니다. 회사 계정을 써서 가리느라 군데군데 검은색이 보이네요..
2-1. Sourcetree로 돌아와 Clone 버튼을 누르고, 복사한 GitHub 저장소 url을 붙여 넣습니다.
그리고 저장소를 저장할 로컬 위치와 이름을 적어 넣습니다. 그리고 클론 버튼 클릭.
2-2. 조금 기다리시면 아래와 같은 화면으로 이동합니다. 브랜치에 main이 들어왔습니다.
「익스프로러에서 열기」를 누르면 저장소에 있던 README.md 파일이 들어온 것을 확인할 수 있습니다.
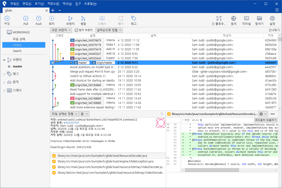
3-1. 새로 만든 저장소는 히스토리가 텅텅 비었으니, 오픈소스 하나를 Clone 해보겠습니다.
glide는 이미지 관련 안드로이드 라이브러리입니다. 안드로이드 개발을 하시는 분이라면 찾아보시면 좋습니다.
url을 복사해서 넣고, 로컬 위치 잡고 클론 클릭.
3-2. 그동안의 커밋 히스토리가 보입니다. 용도에 따라 브랜치를 여러 개 만들어서 소스를 관리하는 git의 모습을 볼 수 있습니다.
728x90
'Git' 카테고리의 다른 글
[GitHub] GitHub 가입 및 원격 저장소(Repository) 생성 (0) | 2020.10.12 |
---|---|
[Sourcetree] Git GUI Tool - Sourcetree (소스트리) 설치 (0) | 2020.09.25 |